Java Synchronized 注意

老生常谈为什么需要synchronized 以及synchronized 的注意事项 Wangyadong317的专栏 Csdn博客

Java多线程使用场景和注意事项 Go语言中文网 Golang中文社区

Synchronized注意点 简书

第10章java的线程处理10 1 线程的基本概念10 2 线程的属性10 3 线程组10 4 多线程程序的开发 Ppt Download

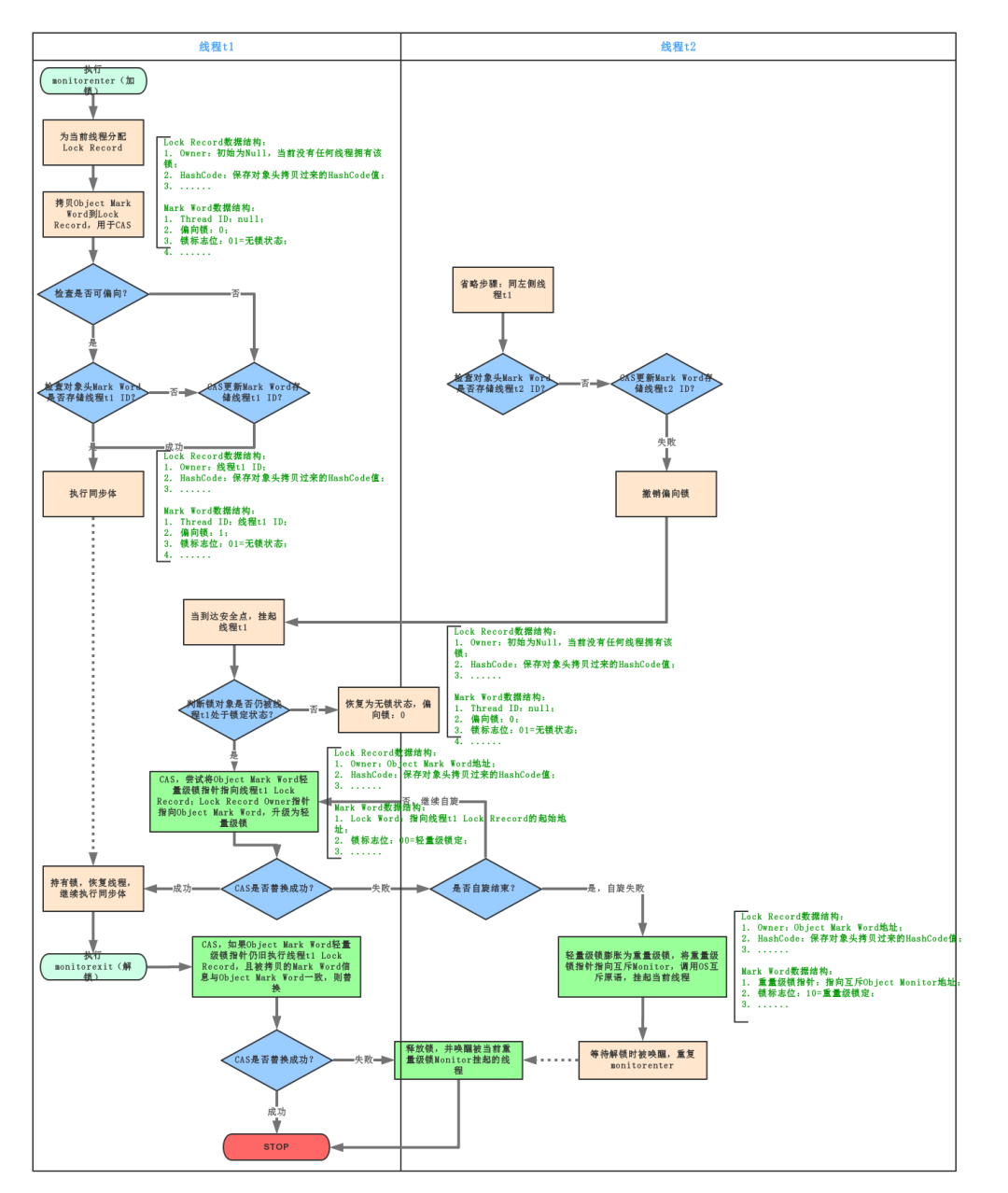
深入研究java的synchronized以及四种锁状态的升级 码农家园
深入分析synchronized原理 阿里面试题

Java之戳中痛点之synchronized 深度解析 Wx5c25e94da5017的技术博客 51cto博客

第16讲 Synchronized底层如何实现 什么是锁的升级 降级 The Core Of Java 36

你用对锁了吗 浅谈java 锁 事 11216237的技术博客 51cto博客

Java架构之路 多线程 Synchronized详解以及锁的膨胀升级过程 小菜技术 博客园

Java什么时候才能用synchronized Bigbyto